Tom Sawyer SysML v2 Viewer enhances the ability of systems engineers to explore and understand intricate SysML v2 models.
Take advantage of automatic layout, intuitive graph interaction, color-coding, and seamless integration with any SysML v2 API-compliant repository to efficiently analyze complex models and gain deeper insights.
Learn about the next generation of the standards and see the SysML v2 Viewer in action.
This release provides broad flexibility that is rigorously aligned with the SysML v2 standard and modern enterprise security and governance:
 
                    
                      Automated layout saves time and effort, enabling you to focus on modeling and analysis.
With our powerful automatic layout, SysML v2 Viewer instantly generates interactive graph visualizations of models, saving systems engineers from hours of time manipulating incomplete and inelegantly arranged drawings.
Easily and automatically enforce standard drawing conventions using built-in graph layout algorithms for consistent, readable, and dynamic diagrams. Choose from hierarchical or orthogonal layout styles, and choose left-to-right or top-to-bottom layout direction when using hierarchical layout. Additionally, incremental layout is run automatically upon expand and collapse operations helping to preserve context as you interact with your models.
SysML v2 Viewer allows you to focus your time and effort on modeling and analysis rather than manually rearranging diagrams.
Model visualization is a powerful technique that transforms abstract system models into intuitive, visual representations. By translating complex relationships, structures, and behaviors into diagrams or graphs, engineers can more easily explore, understand, and communicate intricate models.
Effective model visualization simplifies navigation through layers of data, highlights key connections, and accelerates decision-making processes. Whether applied to system architecture, software design, or engineering processes, model visualization allows stakeholders to identify critical insights and optimize system performance with greater efficiency.

Model visualization turns complex system models into clear, visual representations, making it easier to explore, understand, and communicate key relationships and insights.
SysML v2 Viewer provides flexibility to customize visualizations to reveal connections and insights at a glance. Intuitive graph interaction features allow you to navigate intricate system designs and relationships, and simplifies communication of complex concepts to stakeholders with presentation-ready visualizations.
Interaction features include selectively loading model elements in an intuitive tree diagram or nested structure, and removing model elements from the visualization.
When loading model elements, you can choose to load only a specific element, the element and its direct children, or the element and all its descendants. Likewise, you can selectively remove model elements from the diagram, to customize it for your purposes. Removing elements does not remove them from the source model.
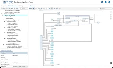
A tree diagram presents model elements in vertical or horizontal layers making it easier to understand complex structures. Trees simplify complex models allowing systems engineers and stakeholders to quickly grasp the relationships between model elements within the hierarchy.

A system model visualized as a tree diagram.
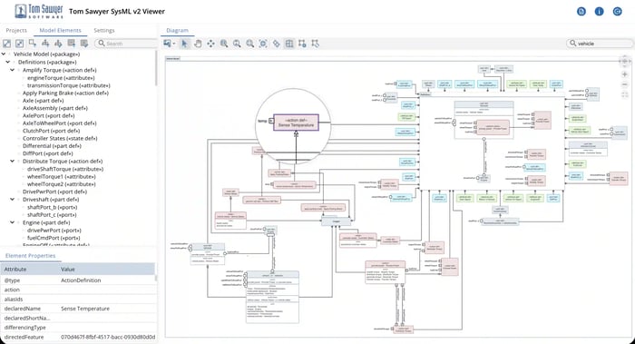
A nested structure groups related model elements, helping systems engineers and stakeholders easily understand relationships across different levels. Nesting is particularly effective for large models, where sub-components can be visually separated within their parent group for improved clarity.

A system model visualized with a nested structure.
Color-coding allows you to quickly identify key elements, spot patterns, and highlight areas of interest or concern, making it easier to interpret complex models. This approach also improves communication with stakeholders by simplifying the representation of intricate systems, enabling faster comprehension and more informed decision-making. Ultimately, color adds an extra layer of context that boosts efficiency in system analysis and design.
SysML v2 Viewer provides two coloring options: user-defined keyword coloring and language keyword-based coloring.
When user-defined keywords are used in the source file of your model, you can customize the diagram by adding colors to your models to visually distinguish different components or system behaviors.

A model with user-defined keyword coloring.
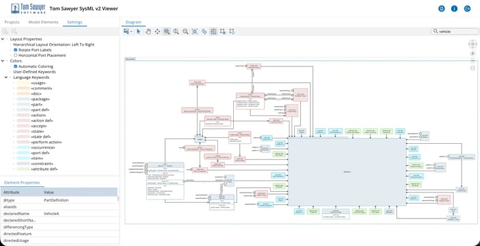
Automatically toggle on and off language keyword-based coloring to deliver consistent visual cues for language keywords. Assign colors to keywords for clearer, more readable models.

A model with language keyword-based coloring.
Port and port label settings provide added flexibility in how models are presented enabling you to customize diagrams for maximum readability.
Choose the placement of ports, either left and right side, or any side. And rotate port labels vertically when ports are on the top or bottom.
SysML v2 Viewer makes it easy to produce full-scale hard copies of even the most complex diagrams.
Print the entire drawing or only the visible elements across one or more pages. Scale the drawing, control the margins, and choose paper size and orientation providing you flexibility to produce outputs that serve all your needs.
With SysML v2 Viewer, you can visualize models from any repository that supports the SysML v2 API and services specification, ensuring smooth integration and effortless access to your models.
Use your preferred SysML v2 modeling tools, such as JupyterLab notebook or another modeling application, then point the SysML v2 Viewer to your model repository. All your models are listed in the tree for easy access to open in a graph visualization.
Create your SysML v2 models in any SysML v2 API-compliant tool, such as JupyterLab notebook.
Deploy the SysML v2 Viewer locally or launch an EC2 instance in the AWS Marketplace, and point the viewer to the repository storing your models.
Launch SysML v2 Viewer and voila! Use the viewer to visualize, navigate, and interact with your models.
No matter your IT environment, we have you covered. Deploy SysML v2 Viewer on premises or in the cloud.
With support for OpenID Connect (OIDC), seamlessly enable SSO and streamline access management with OAuth 2.0–based identity verification. Ensure secure, standards-aligned sign-on and centralized authentication with providers such as Okta, Microsoft Entra ID, or Keycloak.
Start your free trial today.
Are you developing a SysML modeling environment and want to deliver a rich, interactive diagramming experience without building it from scratch? Tom Sawyer SysML v2 Viewer is available for OEM licensing, so you can seamlessly integrate our advanced visualization capabilities directly into your product.
With standards-compliant rendering and high-performance layout, your users get an exceptional viewing experience while you stay focused on your core features.
SysML v2 represents a significant advancement over SysML v1, addressing many of its limitations and introducing new features to enhance the modeling experience for systems engineers. With improved usability, expressiveness, integration, and tool support, SysML v2 is poised to become a more powerful and effective language for systems modeling.
If you're looking for a modeling tool, we recommend Sensmetry, a leader in the systems as code movement. Sensmetry's SysIDE Pro brings the rigor and automation of software engineering to complex systems engineering through comprehensive support for SysML v2.
The model visualizations in SysIDE Pro are powered by our SysML v2 Viewer technology providing an all-in-one platform with modeling and visualization.
Copyright © 2025 Tom Sawyer Software. All rights reserved. | Terms of Use | Privacy Policy
Copyright © 2025 Tom Sawyer Software. 
All rights reserved. | Terms of Use | Privacy Policy