Knowledge graphs describe the world we know in the same way that we make sense of the world—by describing the connections between things. Like our brains, knowledge graphs take facts and link them meaningfully with related physical or logical concepts that matter to us, so that we can organize what we know and use that knowledge effectively.
In a knowledge graph, entities like people, places, objects, and concepts, are represented as nodes where each node stands for a unique entity. The connections or relationships between these entities are represented as edges. These relationships can be diverse, such as "works for," "located in," or "similar to." These entities and relationships are then structured in a graph format.

A knowledge graph with actors, movies, songs and artists (nodes) and their relationships (edges).
Bad things can happen if you can't make the right connections. When you think about knowledge graphs in a business context, consider one specific business-critical asset and how many different aspects that asset has in your enterprise information systems. It can be a challenge for the right stakeholders to connect all the relevant data from your business data silos. And even more challenging for them to make effective decisions about that asset without unintended consequences.
Knowledge graphs are particularly powerful in a dynamic business context. They help you find the connections that matter most, to build high-impact business applications.
They are self-describing.
They readily evolve as information is discovered.
They help break down information silos.
Knowledge graphs organize information into a node-edge structure that is similar to the connections our brains make when we build up knowledge about the world, unlike relational databases that force data into a rigid tabular form with keys to other tables.
Knowledge graphs can also supply data using the language that users recognize, even if legacy databases have used arcane or out-of-date data labels.
Knowledge graphs make data and connections more accessible and familiar to people and other systems.
Knowledge graphs grow organically as new information is discovered. Like our brains, knowledge graphs make room for any new information when it becomes available.
Because the knowledge graph is there, further knowledge discovery is possible. New knowledge can be inferred semantically, identified with graph algorithms, or supplied by your enterprise social network.
Linked data and knowledge graphs provide context for other people and systems in your enterprise to correctly interpret and apply the graph to serve your business.
By overcoming data silos, your enterprise knowledge graph becomes the graph platform for faster business applications development, more informed data science, and more effective decision support.
When information about your critical assets is in different data silos, it can present major challenges for stakeholders to find and connect all the relevant data they need. Consider these scenarios where knowledge graph systems assemble enterprise knowledge and help find the edge that matters.
Knowledge graph systems in finance provide deep insights, enhance risk management, improve compliance, and support strategic decision-making. A knowledge graph can help you make the right connections.
Knowledge graph systems play a crucial role in enhancing operational efficiency, reducing risks, and driving continuous improvement.
Did you know that assets have a social network? A knowledge graph can ensure that you have a clear picture of the impact an asset has on your operations and business stakeholders.
Knowledge graph systems are crucial in plant operations and production floors for optimizing processes, enhancing decision-making, reducing costs, and improving overall efficiency and productivity. Knowledge graph systems make answering these questions possible:
Knowledge graph systems enhance the agility, efficiency, and resilience of supply chain operations by providing a deep, interconnected understanding of all its elements. Knowledge graphs hold the keys to these questions:
Do you really know whether you have all the right people doing all the right things? Knowledge graph systems that helps you manage your most critical resources—your staff—can be the best investment you ever make.
Read more in the case study below.
Knowledge graph systems provide a dynamic and interconnected view of the entire supply chain, which is invaluable for navigating the complexities and logistics of modern global supply networks. They can help streamline the complicated dance of moving product from the factory floor to the consumer, understanding bottlenecks, and optimizing the reliability of your network.
After helping over 200 companies streamline and clarify their organizations, Walt Brown discovered that all employees should be able to answer 14 basic questions about their job. Questions such as what is the purpose of my job, what skills do I need to advance, and what systems do I interface with and need to master?
After honing his ideas, Walt Brown employed Tom Sawyer Software services to translate his vision of OGraph into a full-fledged SaaS graph application.
An RDF knowledge graph is a conceptual representation of information, where data is organized as interconnected entities and relationships in the form of RDF triples. Each triple consists of a subject, predicate, and object, representing the network of semantic relationships.
An RDF Triple Store is a specific type of database designed to store and manage RDF triples. It provides the necessary infrastructure to efficiently query and manipulate RDF data, often using SPARQL (SPARQL Protocol and RDF Query Language).
A labeled property graph is a conceptual framework used to represent graph-structured data, focusing on nodes, edges, and their associated labels and properties.
A graph database is designed to store, manage, and query data based on the principles of the labeled property graph model. Property graph databases are proprietary and offer their own knowledge graph querying methods, like Neo4j's Cypher query language.
The key differences between labeled property graphs and semantic knowledge graphs are as follows:
Keep reading to learn more about the differences and why one or the other might best suit your use case.
Structure
In a labeled property graph, data is represented as nodes, edges, and properties. Nodes typically represent entities, edges represent the relationships between these entities, and properties are key-value pairs associated with nodes and edges.
Labels and Properties
Nodes and edges in a labeled property graph are labeled, and these labels typically define the types of entities and relationships. Properties attached to nodes and edges can store additional details about them.
Flexibility in Schema
Labeled property graphs usually do not require a rigid schema, offering flexibility in how data is structured. This makes them suitable for applications where the data model might evolve over time.
Use Cases
Labeled property graphs are widely used in scenarios like social network analysis, recommendation systems, fraud detection, and network analysis, where the focus is on the properties of entities and the strength and characteristics of their relationships.
Query Language
Labeled property graphs typically use proprietary knowledge graph querying methods like Cypher (used in Neo4j), which are designed to efficiently traverse and manipulate graph structures.
Structure
A semantic knowledge graph, often grounded in concepts from the Semantic Web, is built upon RDF (Resource Description Framework) triples. Each triple consists of a subject, predicate, and object, representing entities and their interrelations.
Ontologies and Schema
Semantic knowledge graphs rely heavily on ontologies, which are formal representations of a set of concepts within a domain and the relationships between those concepts. This schema defines the types of entities and relationships in a more rigid and formalized manner.
Semantics and Inferencing
The key feature of semantic knowledge graphs is their emphasis on semantics—the meaning and context of words and relationships. This enables advanced inferencing capabilities, where new knowledge can be derived from existing data.
Standards-Based
Semantic knowledge graphs often adhere to standards like RDF, OWL (Web Ontology Language), and SPARQL (a query language for RDF). These standards promote interoperability and data exchange between different systems.
Use Cases
Semantic knowledge graphs are used in scenarios requiring rich, interconnected descriptions of entities and concepts, like knowledge discovery, semantic search, and data integration in heterogeneous environments.
Linked Data and Knowledge Graphs
Semantic knowledge graphs are a fundamental part of the linked data and knowledge graphs movement, which aims to connect related data across different sources on the web, enhancing the discoverability and usability of the data.
In the following example images, the labeled property graph on the left represents the "Human" type as a node label, and the "birthdate" and "resides-in" properties are represented as a tooltip.
In the semantic knowledge graph on the right, the labels and properties for "type," "birthdate," and "resides-in" are all represented as nodes.
. 
Wherever you are on your knowledge graph journey and whichever technology you choose, Tom Sawyer Software can help you realize your goals for delivering new business value from your enterprise knowledge graph and achieve the value you expect from that investment.
The first step in knowledge graph construction is to understand the business data you already have, and then learn how to derive more value from those resources.
At this stage, you should ask yourself important questions about your data and what you want to achieve.
The second step in knowledge graph construction is to consolidate the information, applying user-friendly terms and presenting the information to users in a meaningful way. This is where Tom Sawyer Software comes in.
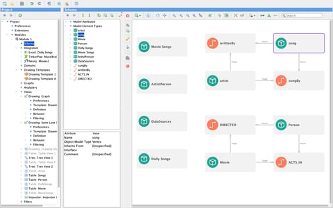
Using the Tom Sawyer Perspectives schema editor, you can build the knowledge graph that bridges the gaps between information silos and removes the road blocks preventing your systems and users from getting to business-critical data.
Learn more about the Perspectives knowledge graph system.

The Tom Sawyer Perspectives schema editor bridges the gap between information silos to build the knowledge graph you need.
Tom Sawyer Perspectives is a powerful ally during your knowledge graph transition, especially if you are still making decisions or dealing with factions that can't agree on which technology to use. With Perspectives, users don't need to reach consensus before development can begin.
With Perspectives, you aren't locked into one approach for your enterprise data. With its in-memory graph and runtime APIs, it's easy to ignore data silos and present what your users or systems need to be efficient and effective.
Perspectives allows you to explore your options before you make a long-term commitment to a new enterprise data storage vendor.

Perspectives graph platform enables enterprises to produce interactive knowledge graph visualization and analysis applications from federated data.
Tom Sawyer Software can help you build an in-memory knowledge graph no matter where your data is stored. Perspectives can provide a graph application development layer on top of your knowledge graph database, with integrations for Neo4j, Neptune, and Apache Tinkerpop-style knowledge graph databases. Perspectives also has a built-in integrator for RDF data sources using SPARQL query language.
We work with all of these knowledge graph databases and interfaces, as well as a host of other legacy data sources.
When you need to answer complex business questions a federated knowledge graph can ensure that the right details are gathered in one place and not locked in functional silos.
Use the Perspectives schema editor to perform knowledge network modeling on top of legacy relational data, or work natively with the graph database you've already invested in. You can model a schema based on your RDF ontology, and link data to your schema from one source or from several without compromising the integrity of your critical legacy data sources.

Seamlessly federate data from your information silos into a unified Perspectives schema.

Visualize the federated data using knowledge graph drawings, charts, tables, trees, and more.
With the knowledge graph schema linked to connected business data, use Tom Sawyer Perspectives to address your business needs with user-centered dashboards to navigate connected information.
Graph analytics and knowledge graph visualizations deliver insights that statistics can mask or ignore. A knowledge graph can provide the context that turns complex analyses into solutions to big problems.
Knowledge graphs support experts in fields like physical sciences or social engineering to identify patterns and find new solutions to tough problems.
Graph-based knowledge graph visualization can help to explain what is behind the result of a complex algorithm, such as machine learning, and represent information about our amazing and complex world in context. Not only are you able to visualize the answer—you can see the downstream impact of the decision about to be made.

A chemical similarity analysis application utilizing different imagery and treatment for different types of entities to aid understanding.
Analysts need the ability to freely explore knowledge graphs, regardless of their technical expertise with query languages.
Perspectives' Pattern Matching Query Builder greatly simplifies the task of advanced graph pattern searches without the need to know the SPARQL, Gremlin, or Cypher query languages.
Using the visual query builder, analysts can build the patterns they want to visualize for maximum flexibility that is accessible to everyone.

Perspectives' Pattern Matching Query Builder enables exploration of knowledge graphs without the need to know SPARQL, Gremlin, or Cypher query languages.
Copyright © 2026 Tom Sawyer Software. All rights reserved. | Terms of Use | Privacy Policy
Copyright © 2026 Tom Sawyer Software.
All rights reserved. | Terms of Use | Privacy Policy