Tom Sawyer Software Announces Data Streams 1.0 First Public Release

GA release accelerates production streaming pipelines with real-time CRUD synchronization, reusable data flows, validation, and workflow shortcuts

PRESS RELEASE

BERKELEY, CALIFORNIA, USA, February 11, 2026—Tom Sawyer Software, the leader in graph and data visualization technology, today announced the first public release of Tom Sawyer Data Streams, a schema-driven platform to extract, transform, and load (ETL) structured and unstructured data into a single, governed, query-ready knowledge graph.

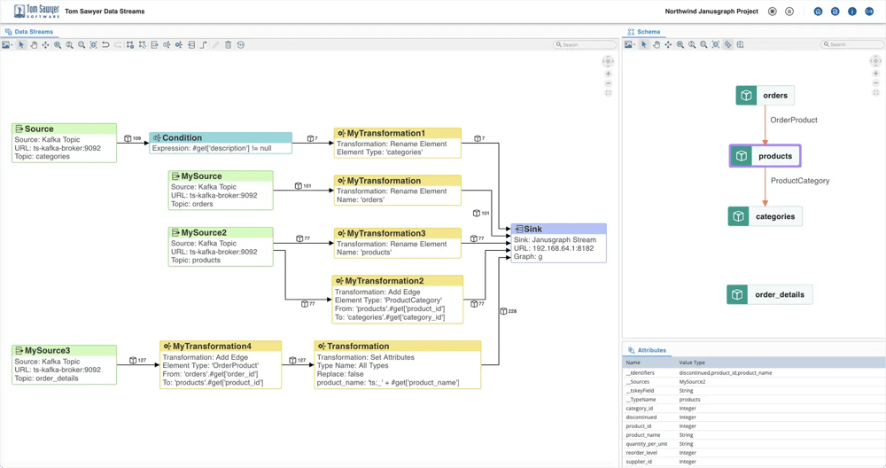
Tom Sawyer Data Streams enables data architects and AI engineers to subscribe to Apache Kafka (or Confluent) topics sourced from databases, files, and APIs; apply precise transformations and filters; and continuously run data flows that normalize, enrich, and link changing data in real time. The resulting knowledge graph is persisted in a graph database, providing a scalable foundation for sharing, downstream analytics, lineage tracking, impact analysis, and AI-driven use cases such as retrieval-augmented generation (RAG) and reasoning.

The 1.0 general availability release builds on the successful beta by adding capabilities that improve real-time data fidelity, operational safety, and developer productivity. New features include real-time propagation of create, update, and delete (CRUD) operations to keep data streams synchronized with source systems; the ability to copy and rename data flow projects to reuse proven pipelines; workflow shortcuts that streamline adding transformations; and built-in validations that catch configuration issues before data flows are created.

“These enhancements mark an important milestone in making Data Streams production-ready,” said Janet Six Ph.D., Senior Product Manager at Tom Sawyer Software. “With Data Streams, organizations can significantly reduce integration effort while maintaining an accurate, continuously updated view of their data—enabling confident decision-making across analytics, AI, and operational workflows.”

The beta release included core features such as, unified streaming data integration, powerful schema and data transformations, visual data flow editor, real-time continuous processing, and persistence into a graph database. The 1.0 release adds these new capabilities:

  • Accurate Source State Streaming: Data Streams fully propagates CRUD events through streaming pipelines in real time, and adds support for String, Integer, Long, Boolean, Double, Float, Short, Date and Timestamp attribute data types. As a result, the knowledge graph and connected sinks reflect the true state of source systems without lag or manual reconciliation.

  • Copy and Reuse Data Flows: Data flows can now be copied and renamed, making it easy to reuse proven pipelines across teams, environments, and use cases. This capability accelerates development, promotes consistency, and reduces the risk of errors when scaling streaming data workflows.

  • Improved Data Flow Usability and Visibility: New dialog shortcuts streamline adding transformations, and users can now export or print data flow diagrams. These enhancements make it easier to design, document, review, and share streaming pipelines across technical and business teams.

  • Validation of Sources and Sinks: New validations verify that data flow sources and sinks are correctly defined before a flow is created, helping teams catch configuration issues early. This reduces deployment failures and increases confidence when scaling streaming pipelines across environments.

To learn more about Data Streams and its capabilities visit the product web page or request a live demo or free trial today.

About Tom Sawyer Software
Tom Sawyer Software is the leading provider of software and services that enable organizations to build highly scalable and flexible graph and data visualization and analysis applications. These applications are used to discover hidden patterns, complex relationships, and key trends in large and diverse datasets. Tom Sawyer Software serves clients with needs in link analysis; network topology; architectures and models; schematics and maps; and dependencies, flows, and processes. We help clients federate and integrate their data from multiple sources and build the graph and data visualization applications that are critical to analyzing and gaining insight into their data.

Tom Sawyer Data Streams 1.0 general availability release builds on the successful beta by adding capabilities that improve real-time data fidelity, operational safety, and developer productivity.

Tom Sawyer Data Streams 1.0 general availability release builds on the successful beta by adding capabilities that improve real-time data fidelity, operational safety, and developer productivity.

Registration closed

We're sorry you missed the webinar. 

But fear not! Check our Events page for upcoming webinars. And check out our YouTube videos to learn how to accelerate application development. These videos highlight the content we covered in this webinar.

Contact us today

If interested in an interview or byline opportunity with key leadership regarding Tom Sawyer Software and new product releases, reach out to marketing@tomsawyer.com.